AcademyOne® Seminar

AcademyOne ®

Seminar

AcademyOne® Seminar - Zur richtigen Zeit am richtigen Ort.

Screenshots

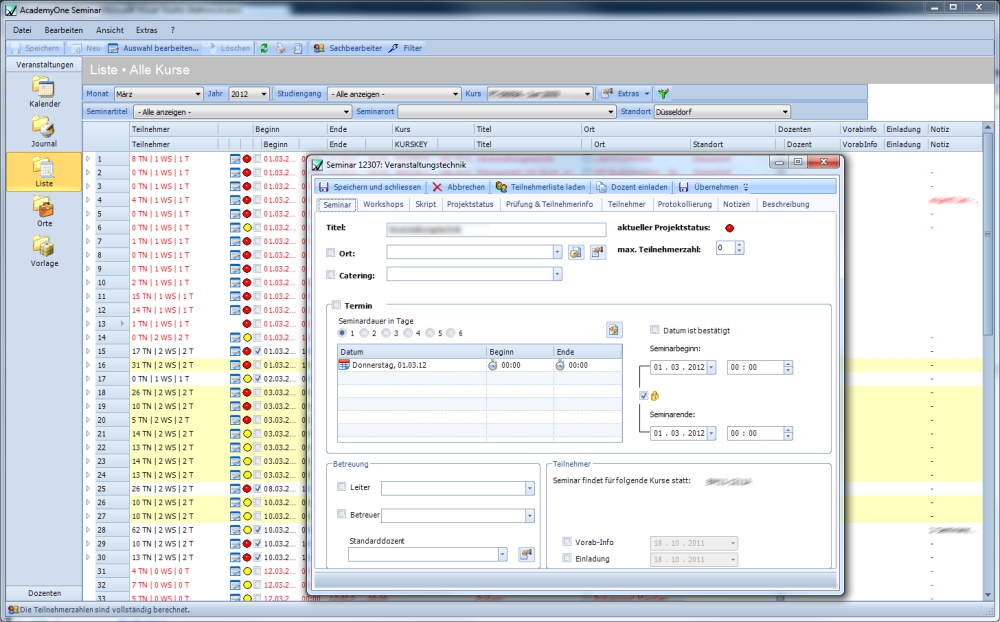
AcademyOne® Seminar erleichtert die Organisation aller wichtigen Eckdaten eines Seminars.

  • Organisation von Dozenten, Räumlichkeiten, Skripten und vieles mehr
  • Verwaltung der Kontaktdaten von Dozent und Seminarort
  • Übersichtliche Projektstatus-Ansicht (Anzeige in Rot, Gelb, Grün)
  • Komplette integration mit AcademyOne Verwaltung.
  • Automatische Seminaranlage bei Kursanlage in Academyone Verwaltung.
  • uvm.

Support

Lernen Sie jetzt AcademyOne® in einer Live-Präsentation via Internet-Verbindung näher kennen.

Ein Mitarbeiter unseres Support-Teams
wird Ihnen zur Verfügung stehen und aufkommende Fragestellungen direkt beantworten.